Hulp met verbinden van website aan eduweb
ik ga ervan uit dat je al een site hebt met wix of 123web ofzoiets.
laten we beginnen
Deel 1
download filezilla > https://filezilla-project.org/download.php?show_all=1
1. open filezilla
2. bestand > sitebeheer (linksboven)
3. niewe site (linksonder in de popup)
4. vul je gegevens in zodat het er zo uit komt te zien:

5. daarna druk op verbinden, Hoera je bent nu verbonden! (negeer: "certificaat verlopen")
Deel 2-1 (lukt dit niet ga door naar deel 2-2)
1. ga naar je bureaublad en maak een nieuwe tekst bestand aan:

2. zet de volgende code erin
<!DOCTYPE HTML>
<html>
<head>
<meta http-equiv="refresh" content="0; url=#######" />
<title>Daan - Eduweb</title>
</head>
<body>
<p>follow <a href="#########">this</a> if you were not redirected</p>
</body>
</html>
3. vervang de ###### in het bestand met de homepagina van je website
(''laat de hoge komma's staan '')
4. SLA DIT BESTAND OP ALS: index.html (LET OP: de onderste balk)

5. sla het bestand op waar je het snel terug kan vinden (bijv. bureaublad)
Is dit wel gelukt en geeft deze tekstverwerker geen foutmelding tijdens het opslaan, dan is het jou gelukt en hoef je 2-2 niet te doen :)
deel 2-2
1. download notepad https://notepad-plus-plus.org/download/v7.5.1.html
(kies installer-64-bit x64)
2. open een nieuw document daarin
3. kopieer deze tekst erin!
<!DOCTYPE HTML>
<html lang=”en-US”>
<head>
<meta charset=”UTF-8″>
<meta http-equiv=”refresh” content=”1;url=########”>
<script type=”text/javascript”>
window.location.href = “##########”
</script>
<title>Page Redirection</title>
</head>
<body>
<!– Note: don’t tell people to `click` the link, just tell them that it is a link. –>
If you are not redirected automatically, follow the <a href="########">link to your website</a>
</body>
</html>
4. vervang de ###### in het bestand met de homepagina van je website
(''laat de hoge komma's staan '')
5. SLA DIT BESTAND OP ALS: index.html (let op de onderste balk)

6. sla het bestand op waar je het snel terug kan vinden (bijv. bureaublad)
Deel 3
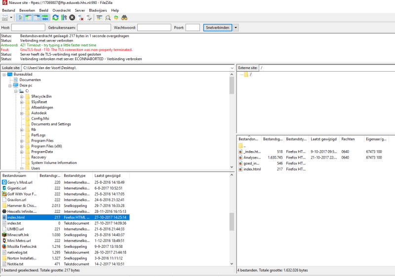
1. in filezilla: zoek in de linkerkolom je bestand op dat je hebt opgeslagen: index.html

Maak jouw eigen website met JouwWeb